Ngày nay, công nghệ viễn thông đã đạt được những thành tựu to lớn. Sự phát triển của kỹ thuật số, kỹ thuật phần cứng và công nghệ thông tin. Đã đem lại cho người sử dụng nhiều dịch vụ mới đa dạng và phong phú. Một trong những dịch vụ đó là VoIP (Voice over Internet Protocol) – truyền thoại qua internet. Chi phí thấp và sự linh hoạt trong kiến trúc là những lợi thế rất lớn của VoIP đối với người dùng nói chung. Và các doanh nghiệp nói riêng so với phương thức điện thoại truyền thống.
Bộ điều khiển viền phiên (SBC) là gì?
Một Session Border Controller (SBC) là một thành phần mạng được triển khai. Để bảo vệ giọng nói dựa trên SIP qua mạng Giao thức Internet (VoIP). SBC đã trở thành tiêu chuẩn thực tế cho các dịch vụ điện thoại và đa phương tiện của NGN / IMS.
Phiên: Một cuộc giao tiếp giữa hai bên. Đây sẽ là tin nhắn báo hiệu cuộc gọi, âm thanh, video hoặc dữ liệu khác cùng với thông tin về thống kê và chất lượng cuộc gọi.
Biên giới: Một điểm phân định giữa một phần của mạng và phần khác.
Bộ điều khiển: Ảnh hưởng của bộ điều khiển biên phiên có trên các luồng dữ liệu. Bao gồm các phiên như bảo mật, đo lường, kiểm soát truy cập, định tuyến, chiến lược, báo hiệu, phương tiện, QoS. Và các phương tiện chuyển đổi dữ liệu cho các cuộc gọi mà chúng kiểm soát.
Cấu trúc liên kết:

Tại sao bạn cần SBC
Các vấn đề kết nối: Không có giọng nói / giọng nói một chiều do NAT gây ra giữa các mạng con khác nhau.

Những vấn đề tương thích: Không may luôn luôn có khả năng tương tác giữa các sản phẩm SIP của các nhà cung cấp khác nhau.

Vấn đề an ninh: Xâm nhập các dịch vụ, nghe lén, tấn công từ chối dịch vụ, chặn dữ liệu, gian lận phí. Các gói không đúng định dạng SIP sẽ gây ra tổn thất lớn cho bạn.

1. Các vấn đề kết nối
NAT sửa đổi IP riêng thành IP bên ngoài nhưng không thể sửa đổi IP lớp ứng dụng. Địa chỉ IP đích là sai, do đó không thể giao tiếp với các điểm cuối.

NAT xuyên
NAT sửa đổi IP riêng thành IP bên ngoài nhưng không thể sửa đổi IP lớp ứng dụng.
SBC có thể xác định NAT, sửa đổi địa chỉ IP của SDP. Do đó, có được địa chỉ IP chính xác và RTP có thể đạt đến điểm cuối.

Kiểm soát biên phiên hoạt động như một proxy cho buôn bán VoIP

2. Vấn đề an ninh

Bảo vệ tấn công

Q: Tại sao Bộ điều khiển viền phiên là cần thiết cho các cuộc tấn công VoIP?
Tất cả các hành vi của một số cuộc tấn công VoIP đều tuân thủ giao thức, nhưng các hành vi đó là bất thường.
Ví dụ: nếu tần số cuộc gọi quá cao, nó sẽ gây ra thiệt hại cho cơ sở hạ tầng VoIP của bạn.
SBC có thể phân tích lớp ứng dụng và xác định hành vi của người dùng.
Bảo vệ quá tải

Q: Điều gì gây ra quá tải giao thông?
Trả lời: Các sự kiện nóng là nguồn kích hoạt phổ biến nhất. Chẳng hạn như mua sắm 11 lần ở Trung Quốc (như Thứ Sáu Đen ở Hoa Kỳ). Các sự kiện lớn hoặc các cuộc tấn công gây ra bởi tin tức tiêu cực. Đăng ký đột ngột gây ra bởi sự cố mất điện trung tâm dữ liệu, lỗi mạng cũng là một nguồn kích hoạt phổ biến.

Q: SBC ngăn chặn quá tải giao thông như thế nào?
Trả lời: SBC có thể sắp xếp giao dịch một cách thông minh theo cấp độ người dùng và mức độ ưu tiên kinh doanh. Với khả năng chống quá tải cao: quá tải 3 lần, việc kinh doanh sẽ không bị gián đoạn. Các chức năng như giới hạn / kiểm soát lưu lượng, danh sách đen động, giới hạn tỷ lệ đăng ký / cuộc gọi, v.v.
3. Những vấn đề tương thích
Khả năng tương tác giữa các sản phẩm SIP không phải lúc nào cũng được đảm bảo.

Q: Tại sao các vấn đề về khả năng tương tác xảy ra khi tất cả các thiết bị hỗ trợ SIP?
Trả lời: SIP là một tiêu chuẩn mở, các nhà cung cấp khác nhau thường có cách hiểu và triển khai khác nhau. Có thể gây ra kết nối và/ hoặc các vấn đề âm thanh.
SBC làm cho sự kết nối liền mạch.

Q: SBC giải quyết vấn đề này như thế nào?
Trả lời: SBC hỗ trợ chuẩn hóa SIP thông qua thao tác thông điệp và tiêu đề SIP. Biểu thức chính quy và thêm / xóa / sửa đổi có thể lập trình có sẵn trong Dinstar SBCs.
4. SBC đảm bảo Chất lượng dịch vụ (QoS)

Quản lý nhiều hệ thống và đa phương tiện rất phức tạp. Định tuyến bình thườngkhó đối phó với lưu lượng đa phương tiện, dẫn đến tắc nghẽn.
Phân tích cuộc gọi âm thanh và video, dựa trên hành vi của người dùng. Kiểm soát tất cảquản lý: Định tuyến thông minh dựa trên người gọi, thông số SIP, thời gian, QoS.

Khi mạng IP không ổn định, mất gói và độ trễ jitter gây ra chất lượng kémcủa dịch vụ.
SBC theo dõi chất lượng của từng cuộc gọi trong thời gian thực và thực hiện các hành động ngay lập tứcđể đảm bảo QoS.
Bộ điều khiển viền phiên/ Tường lửa/ VPN
Sự khác biệt giữa Tường lửa và SBC

Tường lửa và SBC là bổ sung, SBC là một thành phần mạng thiết yếu của Hệ thống IP Telephony.
Bạn vẫn cần SBC bổ sung VPN

Có, vẫn cần thêm SBC cho Bảo vệ Tấn công, kiểm soát lưu lượng và truy cập người dùng SIP.
Bộ điều khiển viền phiên (SBC) Bảo vệ môi trường VoIP của bạn
DINSTAR Phiên điều khiển biên giới gia đình

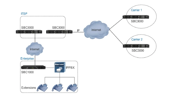
SIP Trunking cho các doanh nghiệp vừa và nhỏ truy cập vào ITSP / Carrier

SIP Trunking cho doanh nghiệp truy cập vào nhiều hãng

Liên lạc an toàn của các văn phòng từ xa

ITSP Tiếp cận Hãng vận chuyển

Được lưu trữ / Đám mây IPPBX / Trung tâm cuộc gọi

Kết nối nhà mạng

6 lý do hàng đầu để chọn Dinstar SBCs
Đầu tư nhỏ
Nhập cảnh bắt đầu từ 5 buổi ngân sách nhỏ cho vi mô & nhỏ tổ chức
Thiết kế đáng tin cậy
Được thiết kế bởi các chuyên gia ở Canada và Trung Quốc người đã làm việc trong ngành viễn thông trong hơn 15 năm.
Bảo vệ hoàn toàn
Bảo vệ hoàn toàn trên VoIP buôn bán, ngăn chặn gian lận và các cuộc tấn công.
Hỗ trợ nhanh
Một nhóm hỗ trợ chuyên nghiệp là sẵn sàng giúp bạn triển khai,bảo trì và gỡ lỗi.
Giấy phép đơn giản
Không có giấy phép bổ sung trên bất kỳ tính năng, không bổ sung Giá cả
Khả năng mở rộng linh hoạt
Tăng công suất SBC thông qua nâng cấp đơn giản giấy phép khi doanh nghiệp của bạn phát triển Không có thời gian chết.
Xem thêm:
- Bảo mật cho hệ thống VoIP
- 6 lý do nên triển khai hệ thống VoIP cho ngành dịch vụ tài chính
- Kinh doanh bất động sản với VoIP – Một bậc thang để thành công
- Hướng dẫn cách bảo mật điện thoại IP từ xa
- Tại sao bạn cần tích hợp VoIP để trao quyền cho doanh nghiệp của bạn
- Cách chặn các cuộc gọi ma trên điện thoại IP Phone
- 9 cách tăng doanh số với hệ thống VoIP
- 5 lý do tại sao cần phải có một hệ thống điện thoại doanh nghiệp trong công ty của bạn
CÔNG TY TNHH CUNG ỨNG NGỌC THIÊN
Điện thoại: 028 777 98 999
Hotline/Zalo: 028 777 98 999
Email: info@vnsup.co





